How Does Vpn Work Medium

Vpn Everything You Need To Know A Vpn Or Virtual Private Network Is By Priya Reddy Medium

Vpn Everything You Need To Know A Vpn Or Virtual Private Network Is By Priya Reddy Medium

How Vpn Works What Is Vpn How Does It Work Why Is By Zico Deng Medium

How Vpn Works What Is Vpn How Does It Work Why Is By Zico Deng Medium

Do Vpns Actually Protect Your Privacy By Tyler Elliot Bettilyon Teb S Lab Medium

Do Vpns Actually Protect Your Privacy By Tyler Elliot Bettilyon Teb S Lab Medium

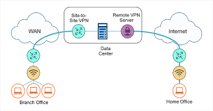
How To Setup A Site To Site Vpn Connection With Strongswan By George Alonge Medium

How To Setup A Site To Site Vpn Connection With Strongswan By George Alonge Medium

What Is A Vpn And Why Use It We Use The Internet Everyday For By Private Vpn Service Medium

What Is A Vpn And Why Use It We Use The Internet Everyday For By Private Vpn Service Medium

A Conversation With Cloud Practitioners On Why Vpn Is Still Around By Sherry Wei Medium

A Conversation With Cloud Practitioners On Why Vpn Is Still Around By Sherry Wei Medium

A Conversation With Cloud Practitioners On Why Vpn Is Still Around By Sherry Wei Medium

Data is transmitted from your client machine to a point in your vpn network.

How does vpn work medium. The way it works is that vpn tunnel protocols and encryption are combined to establish a virtual connection between your computer or mobile device and the server you re connecting to. The vpn point encrypts your data and sends it through the internet. A vpn connection usually works like this.

The data then goes to the vpn and from the vpn server to your online destination anything from your bank website to a video sharing website to a search engine. By remaining logged onto a vpn server when you browse on the internet for your normal day to day use your web traffic is hidden from everyone including your internet service provider isp which. Life of an ip packet with vpn.

This software encrypts your data even before your internet service provider or the coffee shop wifi provider sees it. From there your data will be sent onward to its destination on the internet. Smartphone or laptop and the internet.

You start the vpn client software from your vpn service. A vpn or virtual private network creates a secure tunnel between your device e g.

Setting Up A Wireguard Vpn Server Architecture For Internal Network Access By Julian Runnels Infosec Write Ups Medium

Setting Up A Wireguard Vpn Server Architecture For Internal Network Access By Julian Runnels Infosec Write Ups Medium

Best Vpn Proxy Betternet On The App Store Best Vpn Iphone Apps App

Best Vpn Proxy Betternet On The App Store Best Vpn Iphone Apps App

Vpn Apps With 35 Million Downloads Caught Stealing Data In 2020 App Best Vpn Data

Vpn Apps With 35 Million Downloads Caught Stealing Data In 2020 App Best Vpn Data

How To Setup Openvpn Authentication By Username And Password By Messi655 Medium

How To Setup Openvpn Authentication By Username And Password By Messi655 Medium

Pin On Software

Pin On Software

Pin Di Projects To Try

Pin Di Projects To Try

Touch Vpn Review Could Have Been One Of Top 10 Free Vpns But Online Tech How To Be Outgoing Kill Switch

Touch Vpn Review Could Have Been One Of Top 10 Free Vpns But Online Tech How To Be Outgoing Kill Switch

Blog Vpn News Updates And Promotions Ibvpn Com How To Look Pretty How To Plan Blog

Blog Vpn News Updates And Promotions Ibvpn Com How To Look Pretty How To Plan Blog

8 Best Vpns For Ethernet To Secure Your Connection In 2020 Computer Works Internet Speed Best Vpn

8 Best Vpns For Ethernet To Secure Your Connection In 2020 Computer Works Internet Speed Best Vpn

China Starts Issuing 145 Fines For Using A Vpn Best Vpn Virtual Private Network Android Apps Free

China Starts Issuing 145 Fines For Using A Vpn Best Vpn Virtual Private Network Android Apps Free

Pin On Vpn Service

Pin On Vpn Service

Vpn Is Recommended Cute Hairstyles For Medium Hair Life Hacks For School Kitchen Inspiration Design

Vpn Is Recommended Cute Hairstyles For Medium Hair Life Hacks For School Kitchen Inspiration Design

Protect Your Privacy Power Your Productivity With This Premium Two Pack To Do Checklist Checklist Power

Protect Your Privacy Power Your Productivity With This Premium Two Pack To Do Checklist Checklist Power

Suspended Medium Policy Template Policies Online Security

Suspended Medium Policy Template Policies Online Security

Source : pinterest.com